安全认证网关

渔翁安全认证网关是由渔翁信息自主研发的高性能密码设备,产品全面支持SM1、SM2、SM3、SM4密码算法,遵循国家密码管理局颁布的《GM/T 0023-2014 IPSec VPN网关产品规范》《GM/T 0025-2014 SSL VPN网关产品规范》,为用户提供可信身份认证、访问控制、传输加密等密码安全服务,产品包括常规系列、创新应用系列、工控系列,可满足不同领域不同用户的安全保护需求。
产品系列
常规系列安全认证网关图片

常规系列

H2 H7 H8PR0/S10PRO系列

信创系列安全认证网关图片

信创系列

飞腾+银河麒麟 龙芯+中标麒麟

工控系列安全认证网关图片

工控系列

Mini型终端 2U机架式

产品优势
  • 安全认证网关产品优势图标1
    支持国密
    全方位采用SM1/SM2/SM3/SM4国密算法,实现IPSec、SSL协议。采用SM2国密证书实现登录用户的可信身份认证。
  • 安全认证网关产品优势图标2
    高性能
    采用自主研发的高性能硬件密码模块,实现业内领先的加解密效率,充分满足数据中心安全应用需求。
  • 安全认证网关产品优势图标3
    兼容性强
    全面支持Windows、Linux操作系统以及IOS、Android等移动平台的安全接入需求,同时兼容中标麒麟、银河麒麟等操作系统的接入认证与访问控制。
  • 安全认证网关产品优势图标4
    接口丰富
    提供多种接口组合方式,支持千兆电、千兆光、万兆光、4G/5G/WIFI等多种接口搭配方式,充分满足用户不同场景下的接口应用需求。
功能亮点
集中管控平台
内置CA中心
可信身份认证
访问控制
虚拟组网
IPv6协议
单点登录
日志完整性保护
三权分立
3/5门限
双机热备
负载均衡
防火墙
支持网内设备集中管理,工作状态集中监控,统一安全策略管理。
内置轻量级CA中心,支持SM2算法的证书签发与验证,同时支持第三方CA证书链导入。
支持基于SM2国密数字证书+口令的“双因子”身份认证。支持LDAP、OCSP、RADIUS等第三方认证服务。
针对分组用户,分配不同的访问资源,实现对用户资源的细粒度访问控制,有效防止因权限扩散导致敏感信息泄露的风险。
支持国密IPSec协议的虚拟组网,确保通道安全、数据安全。
全面支持IPV6互联网协议,满足IPV6网络环境部署要求。
只需在登录VPN网关时输入一次用户名、口令,就可以自动登录多个已授权的应用系统。
采用SM3算法的消息鉴别码对日志进行完整性保护,确保系统日志安全。
支持系统管理员、安全管理员、审计管理员三权分立。
支持3/5门限密钥备份恢复机制。
系统支持双机热备部署,主备机自动切换,确保业务不掉线。
支持多机集群部署,支持动态负载均衡,提升用户体验。
内置防火墙功能,支持防御DOS、SYN Flood、ICMP Flood、碎片等多种攻击,支持时间段访问控制。
应用场景
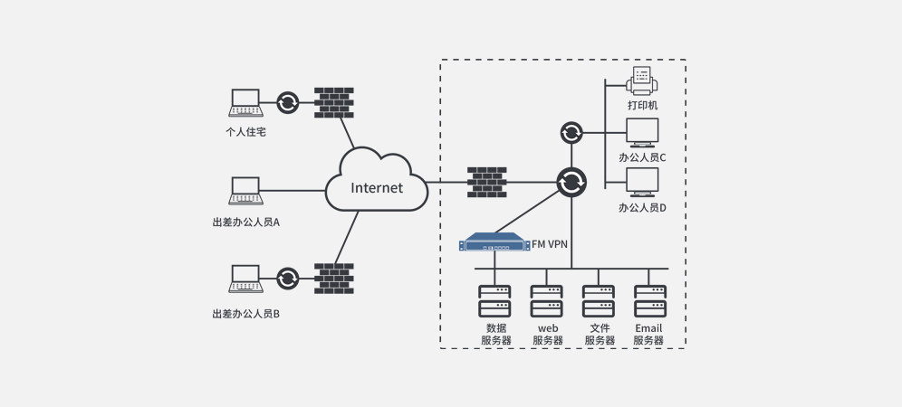
异地局域网互联 移动办公接入 系统安全接入

通过在总部及各分支机构的内网边界处部署VPN,帮助用户实现多地分支网络的安全、高速互联,最大限度保障业务互联的数据安全性。

安全认证网关应用场景图1

组织机构内网服务器前端部署VPN,为移动办公用户提供基于“数字证书+口令”的“双因子”身份鉴别机制,确保登录用户的身份合法性。

安全认证网关应用场景图2

提供基于“数字证书+口令”的“双因子”认证方式,数字证书存储在usbkey中,实现证书与访问终端分离存放,非法用户无法通过认证并访问系统资源。

安全认证网关应用场景图3
产品推荐
相关资讯